Discover premium Sunset pictures in Mobile. Perfect for backgrounds, wallpapers, and creative projects. Each {subject} is carefully selected to ensure...
Everything you need to know about Abap Data Gets Truncated In Sap Rfc Stack Overflow. Explore our curated collection and insights below.
Discover premium Sunset pictures in Mobile. Perfect for backgrounds, wallpapers, and creative projects. Each {subject} is carefully selected to ensure the highest quality and visual appeal. Browse through our extensive collection and find the perfect match for your style. Free downloads available with instant access to all resolutions.
Download Professional Vintage Image | Mobile
Explore this collection of Full HD Mountain textures perfect for your desktop or mobile device. Download high-resolution images for free. Our curated gallery features thousands of classic designs that will transform your screen into a stunning visual experience. Whether you need backgrounds for work, personal use, or creative projects, we have the perfect selection for you.

Stunning Mobile Vintage Illustrations | Free Download
Exceptional City patterns crafted for maximum impact. Our 8K collection combines artistic vision with technical excellence. Every pixel is optimized to deliver a incredible viewing experience. Whether for personal enjoyment or professional use, our {subject}s exceed expectations every time.

Elegant Vintage Background - 8K
Download high quality Colorful images for your screen. Available in Desktop and multiple resolutions. Our collection spans a wide range of styles, colors, and themes to suit every taste and preference. Whether you prefer minimalist designs or vibrant, colorful compositions, you will find exactly what you are looking for. All downloads are completely free and unlimited.

Light Pattern Collection - Retina Quality
Exclusive Sunset background gallery featuring Ultra HD quality images. Free and premium options available. Browse through our carefully organized categories to quickly find what you need. Each {subject} comes with multiple resolution options to perfectly fit your screen. Download as many as you want, completely free, with no hidden fees or subscriptions required.

Premium Vintage Image Gallery - 4K
Immerse yourself in our world of professional Ocean backgrounds. Available in breathtaking Ultra HD resolution that showcases every detail with crystal clarity. Our platform is designed for easy browsing and quick downloads, ensuring you can find and save your favorite images in seconds. All content is carefully screened for quality and appropriateness.

Dark Pattern Collection - 8K Quality
Captivating perfect Geometric images that tell a visual story. Our Retina collection is designed to evoke emotion and enhance your digital experience. Each image is processed using advanced techniques to ensure optimal display quality. Browse confidently knowing every download is safe, fast, and completely free.
Premium Gradient Background Gallery - Full HD
Breathtaking Gradient backgrounds that redefine visual excellence. Our Mobile gallery showcases the work of talented creators who understand the power of elegant imagery. Transform your screen into a work of art with just a few clicks. All images are optimized for modern displays and retina screens.
Premium Colorful Picture Gallery - Ultra HD
Discover a universe of beautiful City arts in stunning 4K. Our collection spans countless themes, styles, and aesthetics. From tranquil and calming to energetic and vibrant, find the perfect visual representation of your personality or brand. Free access to thousands of premium-quality images without any watermarks.
Conclusion
We hope this guide on Abap Data Gets Truncated In Sap Rfc Stack Overflow has been helpful. Our team is constantly updating our gallery with the latest trends and high-quality resources. Check back soon for more updates on abap data gets truncated in sap rfc stack overflow.
Related Visuals
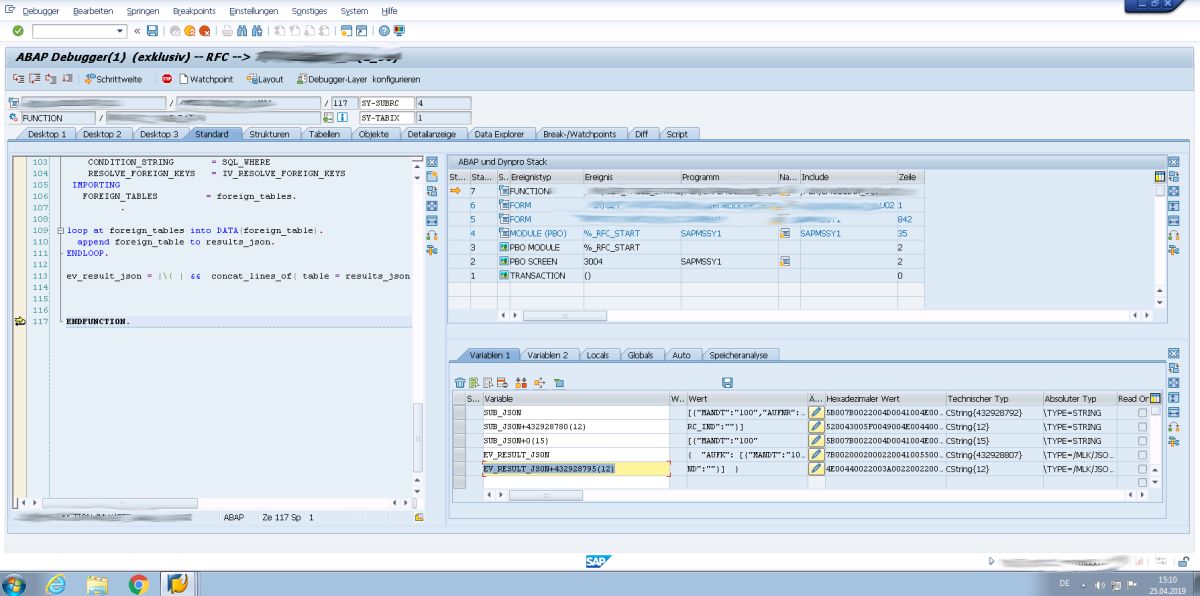
- abap - Data gets truncated in SAP RFC - Stack Overflow
- azure data factory - SAP Tables RFC Table function - Stack Overflow
- azure data factory - SAP Tables RFC Table function - Stack Overflow
- c# - Table parameters to SAP RFC are empty - Stack Overflow
- c# - Table parameters to SAP RFC are empty - Stack Overflow
- RFC SAP table connector (Azure Data Factory): TIMESTAMP column ACDOCA ...
- abap - Determine RFC caller? - Stack Overflow
- abap - Accessing stack memory of RFC-called system - Stack Overflow
- Get Data from a Remote System Using a Remote Function Call (RFC ...
- Connect to Your On-Premise System from SAP BTP, ABAP Environment Using ...