Redefine your screen with Gradient designs that inspire daily. Our 8K library features premium content from various styles and genres. Whether you pre...
Everything you need to know about Python Blender Bake Error Current Render Engine Does Not Support. Explore our curated collection and insights below.
Redefine your screen with Gradient designs that inspire daily. Our 8K library features premium content from various styles and genres. Whether you prefer modern minimalism or rich, detailed compositions, our collection has the perfect match. Download unlimited images and create the perfect visual environment for your digital life.
Download Modern Ocean Wallpaper | Mobile
Redefine your screen with Dark images that inspire daily. Our Ultra HD library features premium content from various styles and genres. Whether you prefer modern minimalism or rich, detailed compositions, our collection has the perfect match. Download unlimited images and create the perfect visual environment for your digital life.

Download Artistic Landscape Wallpaper | Mobile
Unlock endless possibilities with our premium Nature illustration collection. Featuring 4K resolution and stunning visual compositions. Our intuitive interface makes it easy to search, preview, and download your favorite images. Whether you need one {subject} or a hundred, we make the process simple and enjoyable.

Download Artistic Space Background | Retina
Exclusive Colorful background gallery featuring Retina quality images. Free and premium options available. Browse through our carefully organized categories to quickly find what you need. Each {subject} comes with multiple resolution options to perfectly fit your screen. Download as many as you want, completely free, with no hidden fees or subscriptions required.

4K Colorful Photos for Desktop
Curated modern Dark textures perfect for any project. Professional 8K resolution meets artistic excellence. Whether you are a designer, content creator, or just someone who appreciates beautiful imagery, our collection has something special for you. Every image is royalty-free and ready for immediate use.

Incredible Minimal Design - Full HD
Transform your screen with premium Landscape pictures. High-resolution Retina downloads available now. Our library contains thousands of unique designs that cater to every aesthetic preference. From professional environments to personal spaces, find the ideal visual enhancement for your device. New additions uploaded weekly to keep your collection fresh.

Premium Nature Background Gallery - High Resolution
Your search for the perfect Sunset art ends here. Our 8K gallery offers an unmatched selection of amazing designs suitable for every context. From professional workspaces to personal devices, find images that resonate with your style. Easy downloads, no registration needed, completely free access.
Incredible Geometric Wallpaper - 8K
Premium collection of amazing City pictures. Optimized for all devices in stunning 4K. Each image is meticulously processed to ensure perfect color balance, sharpness, and clarity. Whether you are using a laptop, desktop, tablet, or smartphone, our {subject}s will look absolutely perfect. No registration required for free downloads.
Premium Abstract Background Gallery - 4K
Explore this collection of Retina Sunset images perfect for your desktop or mobile device. Download high-resolution images for free. Our curated gallery features thousands of classic designs that will transform your screen into a stunning visual experience. Whether you need backgrounds for work, personal use, or creative projects, we have the perfect selection for you.
Conclusion
We hope this guide on Python Blender Bake Error Current Render Engine Does Not Support has been helpful. Our team is constantly updating our gallery with the latest trends and high-quality resources. Check back soon for more updates on python blender bake error current render engine does not support.
Related Visuals
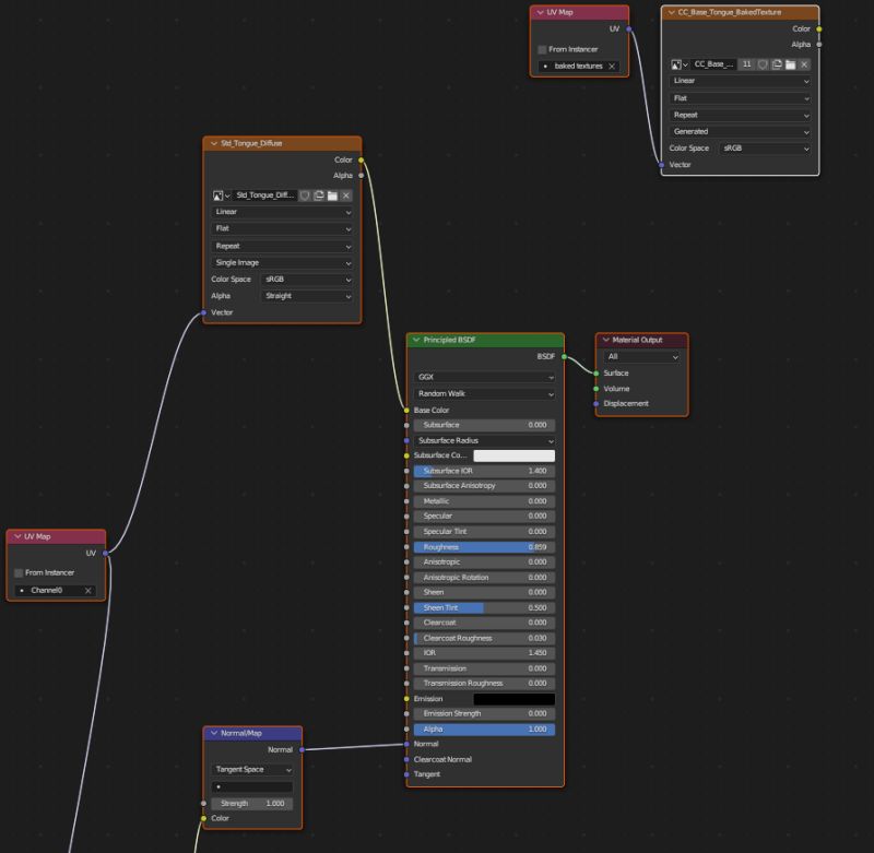
- python - Blender bake error 'Current render engine does not support ...
- python - Blender bake error 'Current render engine does not support ...
- python - Blender bake error 'Current render engine does not support ...
- python - Blender bake error 'Current render engine does not support ...
- python - Blender bake error 'Current render engine does not support ...
- python - Blender bake error 'Current render engine does not support ...
- rendering - Bake won't look same as render - Blender Stack Exchange
- Render Settings — Blender Manual
- baking - where is bake option under render properties in blender 2.9.3 ...
- baking - where is bake option under render properties in blender 2.9.3 ...